안녕하세요!
이번 포스팅 에서는 "Process Explorer 사용" 방법에 대해 알아보겠습니다.
Process Explorer 유틸리티는 열려 있는 프로세스에서 사용하고 있는 파일, 레지스트리 키 및 기타 개체 또는 프로세스에서 로드한 DLL(동적 연결 라이브러리)을 나열합니다.
Process Explorer 를 이용하여 특정 프로세스가 타사 프로그램의 영향을 받는지 확인하는 과정에 대해 설명 드리겠습니다.
특정 Excel 파일을 열어서 작업중 입니다. 그동안 잘 사용했던 파일인데 오늘따라 계속해서 에러가 발생합니다. 이때 Process Explorer 를 이용하여 Excel 프로세스와 충돌나는 타사 프로그램, 프로세스, dll 등을 확인 후 문제를 해결하는 과정에 대한 설명 입니다.
Process Explorer v16.32 사아트 (https://docs.microsoft.com/en-us/sysinternals/downloads/process-explorer) 에서, 'Download Process Explorer' 을 클릭하여 'Process Explorer' 유틸리티를 다운로드 합니다.

다운로드 받은 Process Explorer 를 압축 해제 후 'procexp64.exe' 를 실행 합니다.

Process Explorer License Agreemnet 창에서, 'Agree' 를 클릭 합니다.

Process Explorer 가 실행되면 'View > Lower Pane View > DLLs' 를 클릭하여 옵션을 적용 합니다.

Cf) 에러가 발생한는 Excel 파일이 실행된 상태여야 합니다.
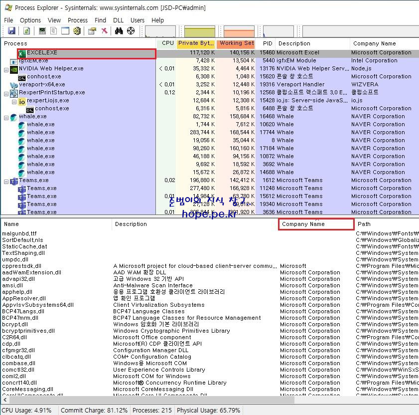
상단 패널에서 '문제가 발생하는 Process(EXCEL.EXE)' 를 클릭 합니다. 그리고 하단 패널에서 'Company Name' 을 클릭 하여 Company Name으로 정렬 합니다.

Company Name이 Microsoft 가 아닌 다른 회사의 dll 이 확인되는 경우, 해당 dll 로 인해 Excel 이 영향을 받아 오류가 발생할 가능성이 있습니다.
이때 해당 회사의 프로그램 제거 후 Excel 을 다시 확인 하시면 됩니다.
Process Explorer - Windows Sysinternals
Find out what files, registry keys and other objects processes have open, which DLLs they have loaded, and more.
docs.microsoft.com
이상으로 "Process Explorer 사용" 방법에 대해 알아보았습니다.
감사합니다.
'ETC > Utility' 카테고리의 다른 글
| Remote Desktop Connection Manager (RDCMan, 원격 데스크톱 매니저) 서비스 중단 (0) | 2020.03.26 |
|---|---|
| 새로운 Microsoft Edge 설치 (0) | 2020.01.13 |
| Network Monitor 설치 및 사용 방법 (3) | 2016.11.01 |
| Hyper-V Report Script (Get-HyperVInventory) (0) | 2016.08.30 |
| Hyper-V Report Script (New-HVHealthReport) (0) | 2016.08.29 |




최근댓글